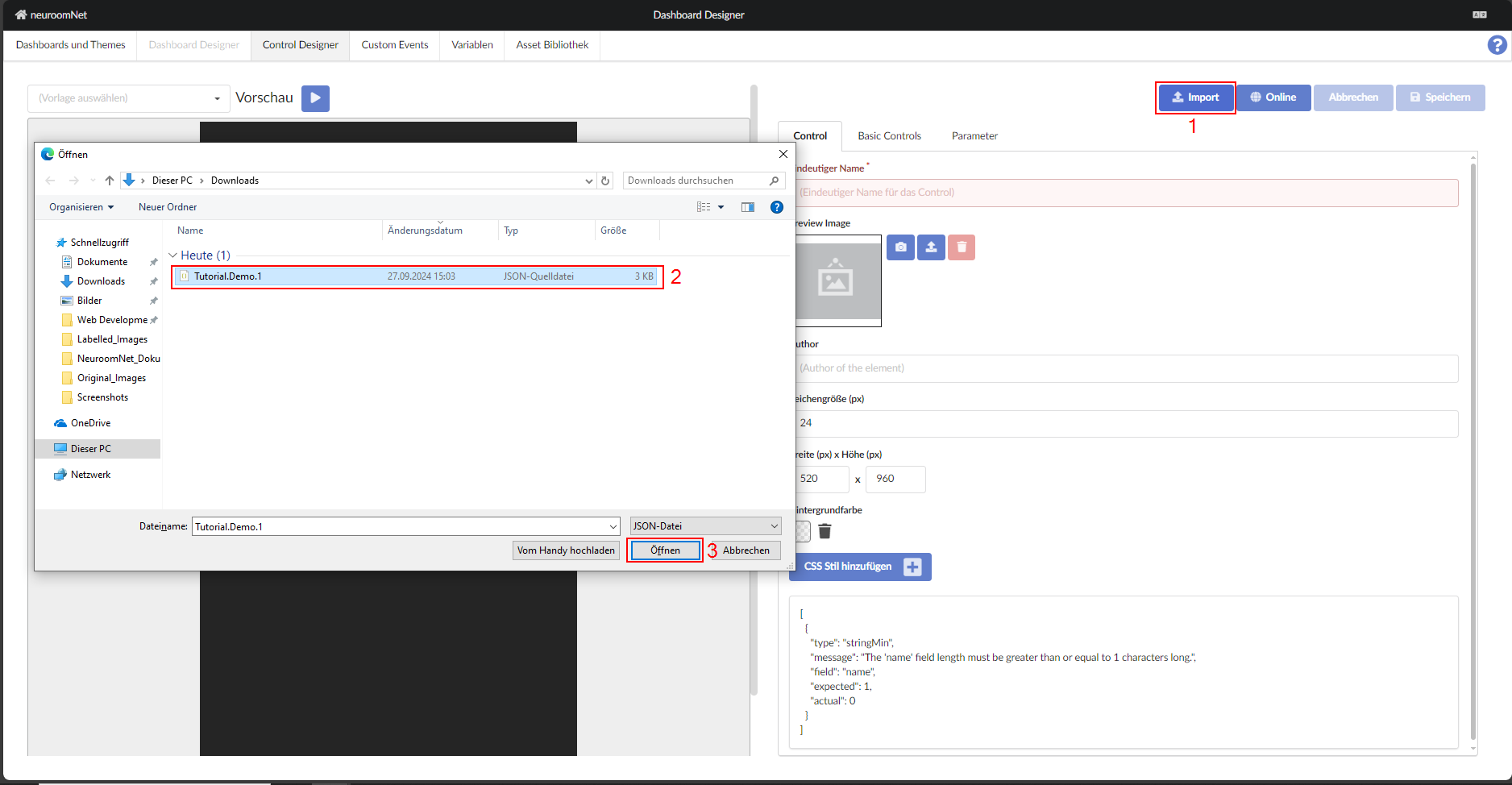
Tutorial-Schritt 9: Import
Wird eine Vorlage neu erstellt, so ist es auch möglich eine entsprechende JSON Datei über die angebotene Schaltfläche zu importieren.
Die folgenden Schritte soll ausgeführt werden, um die Vorlage zu exportieren und sie als Vorlage zu importieren:
- Die Vorlage wird oben rechts auf dem Bildschirm gespeichert.
- Es wird auf „Exportieren“ geklickt und die Datei wird heruntergeladen.
- Oben links auf dem Bildschirm wird auf das Pluszeichen geklickt.
- Oben rechts wird auf „Import“ geklickt.
- Die .json-Datei, die nach dem Exportieren heruntergeladen wurde, wird ausgewählt.
- Nun sieht die importierte Vorlage so aus:
Hier als Beispiel einmal die Darstellung des bisherigen Tutorial (Schritte 1 bis 8) in der JSON Form - nicht unbedingt geeignet für schwache Nerven! Ein Export ist aktuell noch nicht vorgesehen.
{
"author": null,
"json": {
"controls": [
{
"activeId": { "mapperCode": "", "parameterId": "" },
"backgroundColor": "linear-gradient(90deg, #ff0000 0%, #ffff00 50%, #00ff00 100%)",
"enableId": { "mapperCode": "", "parameterId": "" },
"events": {},
"fontSize": 0,
"height": 30,
"knobColor": "#dddddd",
"knobType": "drop-down",
"left": 0,
"max": 400,
"min": -100,
"readonly": false,
"style": "{}",
"theme": "",
"top": 56,
"type": "slider",
"value": {
"mapperCode": "",
"parameterId": "70cdef51-40ec-45ca-abb3-0d4996978f5a"
},
"width": 240,
"name": "Temperatur Regler"
},
{
"activeId": {
"mapperCode": "v < 300",
"parameterId": "70cdef51-40ec-45ca-abb3-0d4996978f5a"
},
"enableId": { "mapperCode": "false", "parameterId": "" },
"events": {},
"fontSize": 0,
"height": 72,
"left": 0,
"style": "{\"opacity\":\"1\",\"borderRadius\":\"10px\"}",
"theme": "",
"top": 0,
"type": "button",
"width": 240,
"name": "Background"
},
{
"fontSize": 30,
"height": 72,
"left": 0,
"multiLine": false,
"style": "{\"--format-text-align\":\"center\"}",
"text": {
"mapperCode": "`${v/10}°C`",
"parameterId": "70cdef51-40ec-45ca-abb3-0d4996978f5a"
},
"theme": "",
"top": 0,
"type": "format",
"width": 240,
"name": "Temperatur",
"fitToContainer": false
},
{
"activeId": { "mapperCode": "false", "parameterId": "" },
"enableId": { "mapperCode": "", "parameterId": "" },
"events": {
"onClick": {
"id": "DeltaVariables",
"parameters": [
{
"json": "10",
"parameterId": "70cdef51-40ec-45ca-abb3-0d4996978f5a"
}
],
"target": "control"
}
},
"fontSize": 0,
"height": 40,
"left": 240,
"style": "{\"border-bottom-right-radius\":\"0px\",\"border-bottom-left-radius\":\"0px\"}",
"theme": "",
"top": 0,
"type": "button",
"width": 40,
"name": "UP_Button"
},
{
"fontSize": 0,
"height": 40,
"icon": "angle double up",
"left": 241,
"style": "{}",
"theme": "",
"top": 5,
"type": "icon",
"width": 40,
"name": "UP"
},
{
"activeId": { "mapperCode": "true", "parameterId": "" },
"enableId": { "mapperCode": "", "parameterId": "" },
"events": {
"onClick": {
"id": "DeltaVariables",
"parameters": [
{
"json": "-10",
"parameterId": "70cdef51-40ec-45ca-abb3-0d4996978f5a"
}
],
"target": "control"
}
},
"fontSize": 0,
"height": 40,
"left": 240,
"style": "{\"border-top-right-radius\":\"0px\",\"border-top-left-radius\":\"0px\"}",
"theme": "",
"top": 40,
"type": "button",
"width": 40,
"name": "DOWN_Button"
},
{
"fontSize": 0,
"height": 40,
"icon": "angle double down",
"left": 241,
"style": "{}",
"theme": "",
"top": 42,
"type": "icon",
"width": 40,
"name": "DOWN"
}
],
"fontSize": 24,
"height": 92,
"parameters": [
{
"id": "70cdef51-40ec-45ca-abb3-0d4996978f5a",
"name": "WERT",
"variableId": "Tutorial.GanzeZahl.01",
"variableType": "Int"
}
],
"style": "{\"margin\":\"03px\",\"borderRadius\":\"08px\"}",
"theme": "",
"width": 286
},
"name": "Tutorial.Demo.1",
"previewImage": null
}



